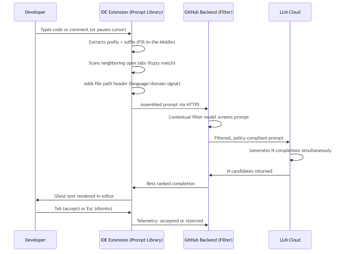
Most people think of GitHub Copilot as smarter autocomplete — suggestions appearing as you type, right inside your IDE, right where you’re…Continue reading on Medium »

What is GitHub Copilot? A Deep Dive into Architecture and Data Flow
Nived Velayudhan·Medium AI··1 min read
M
Continue reading on Medium AI
This article was sourced from Medium AI's RSS feed. Visit the original for the complete story.